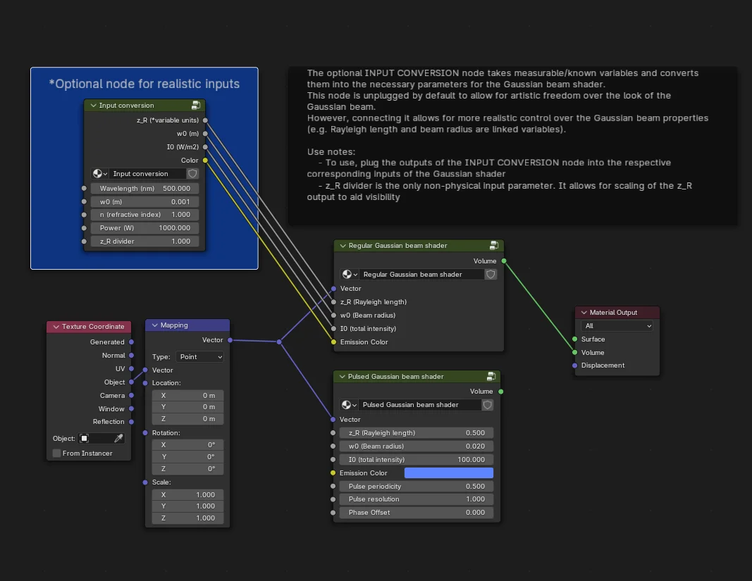
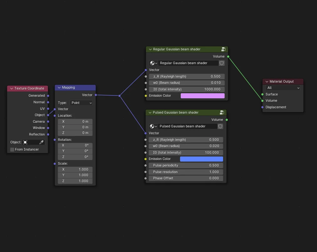
Gaussian Beam Shader

This procedural material provides accurate visualisations of Gaussian laser beams using volumetric shaders. It mathematically maps the intensity distribution of a laser using cylindrical polar coordinates, calculating factors like beam waist, Rayleigh length, and spot size. The product includes two variations: a standard beam and a pulsing beam.

By default, parameters such as waist, Rayleigh length, total intensity, and color can be adjusted independently. For physically accurate results, an included Input Conversion node allows users to drive the shader using real-world measurable variables like refractive index, total power, and wavelength. It is designed primarily for Cycles to ensure accurate volumetric rendering, though it also functions in EEVEE.