Procedural Terrain

Procedural Terrain is an addon that integrates a Geometry Nodes-based landscape generator directly into Blender's add mesh menu. It allows users to deploy customizable terrains with procedural controls for noise scale, height, zoom factor, and variable X/Y dimensions. The system incorporates a built-in circular level of detail (LOD) modifier that supports up to six density levels, automatically optimizing mesh resolution based on proximity to a camera or a custom target object.

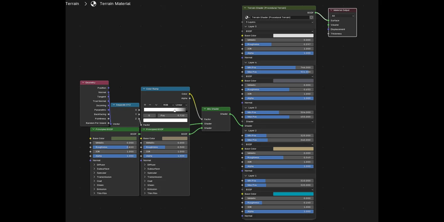
The tool assigns an integrated, height-based material system via Shader Nodes upon creation. This procedural shader supports up to six distinct layers, each accepting standard Principled BSDF inputs or custom shader setups. The layers blend automatically based on designated minimum and maximum height thresholds. While the initial generation is entirely procedural and non-destructive, users can apply the modifier stack to access sculpt mode; the height-based material will dynamically adapt to any manual topological changes like carved rivers or sculpted mountains.