Procedural Shapes Pack

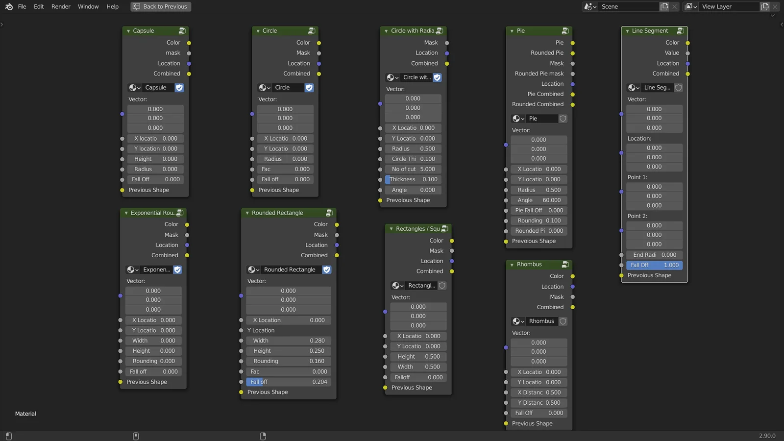
This collection provides nine procedural shape node groups for use in Blender's shader editor. The included shapes are highly customizable and designed specifically for generating procedural displacement effects. The pack features capsules, exponential rounded rectangles, circles, circles with radial cuts, line segments, perfect rounded rectangles, rhombuses, and squares. It is fully compatible with both the EEVEE and Cycles render engines.