Procedural Pattern Generator

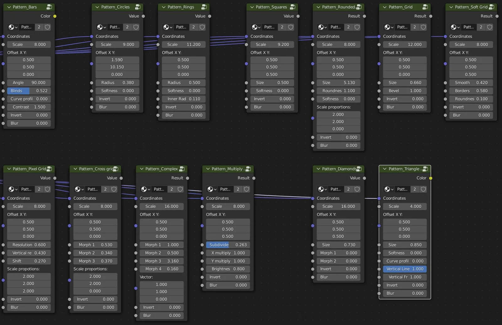
Procedural Pattern Generator provides a collection of 13 customizable pattern node groups for the Blender Shader Editor. These patterns are generated mathematically and can be used for texture layering, masking, displacement, and normal mapping. Each pattern includes adjustable parameters for UV layout, scale, blur, and size, along with attributes specific to individual patterns. Users can deploy the patterns using individual node groups or utilize a centralized mixer node that allows switching between the different designs.