Stylized Glass Shader

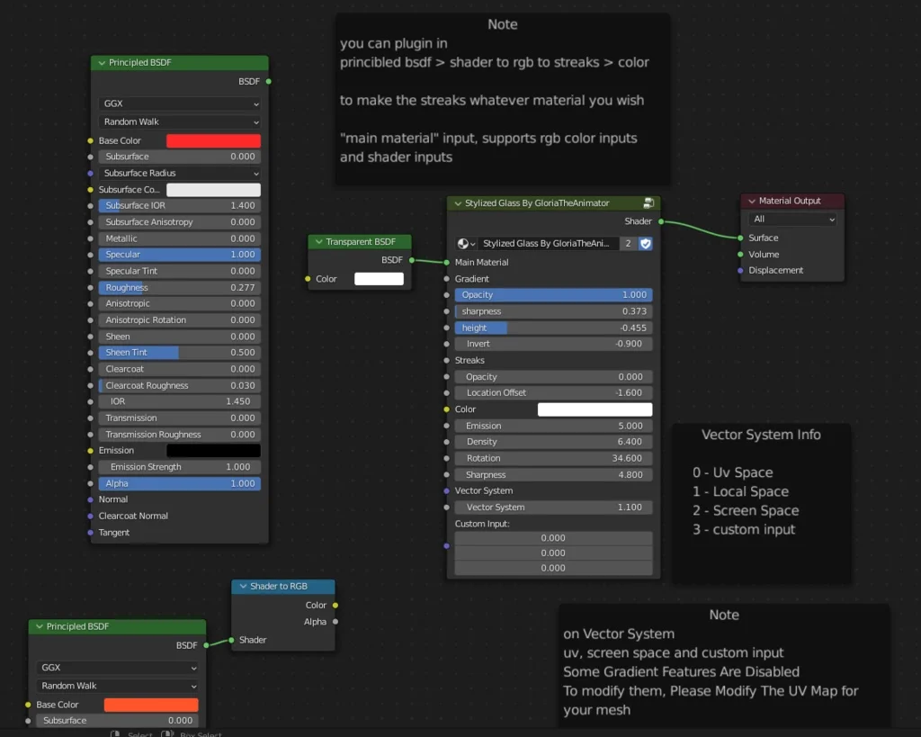
This procedural stylized glass shader provides customizable surface properties for glass materials in EEVEE and Cycles. The shader includes four selectable vector mapping systems: UV space, local space, screen space, and custom input.

The material allows you to incorporate external materials for both the base surface and surface streaks. Its procedural nature provides controls for opacity, making it suitable for architectural scenes where interior geometry is not required.