Simple Ripple Simulation

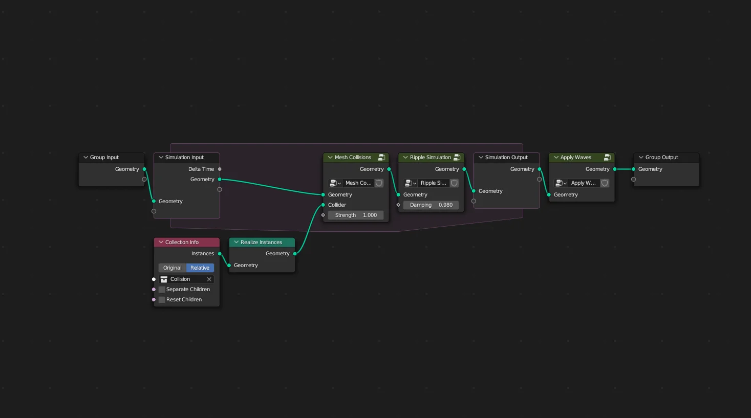
This Geometry Nodes setup applies liquid ripple physics to any geometry. It utilizes the simulation nodes introduced in Blender 3.6 to generate dynamic, procedural water effects. The package includes a demo scene demonstrating the ripple node groups applied to a water plane.