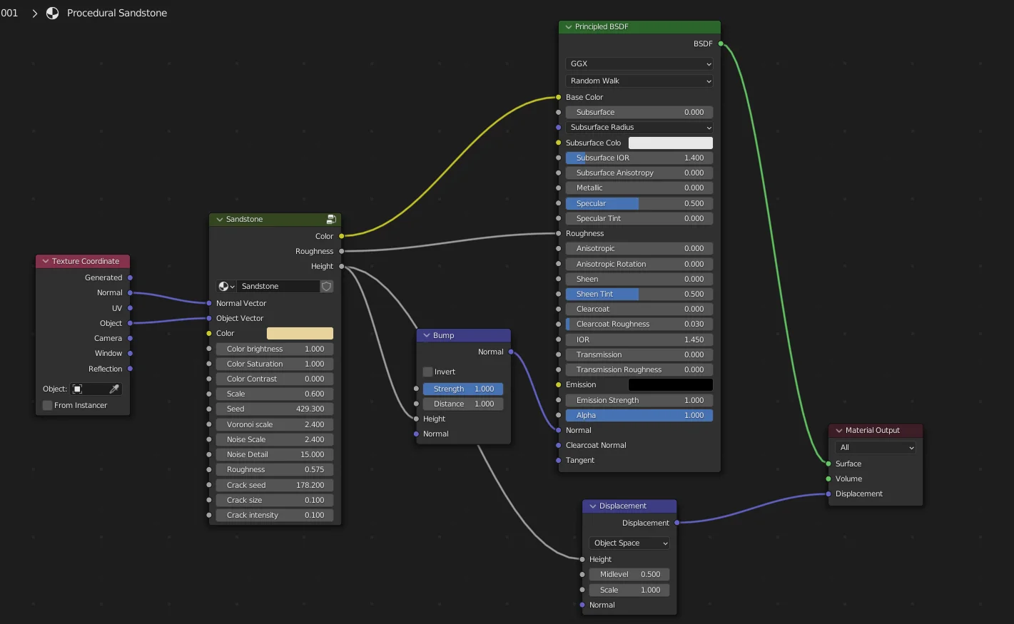
A procedural sedimentary rock shader created as a customizable node group. The material is generated entirely within Blender, allowing users to adjust values through the node interface to create different rock surface variations.
A procedural sedimentary rock shader created as a customizable node group. The material is generated entirely within Blender, allowing users to adjust values through the node interface to create different rock surface variations.