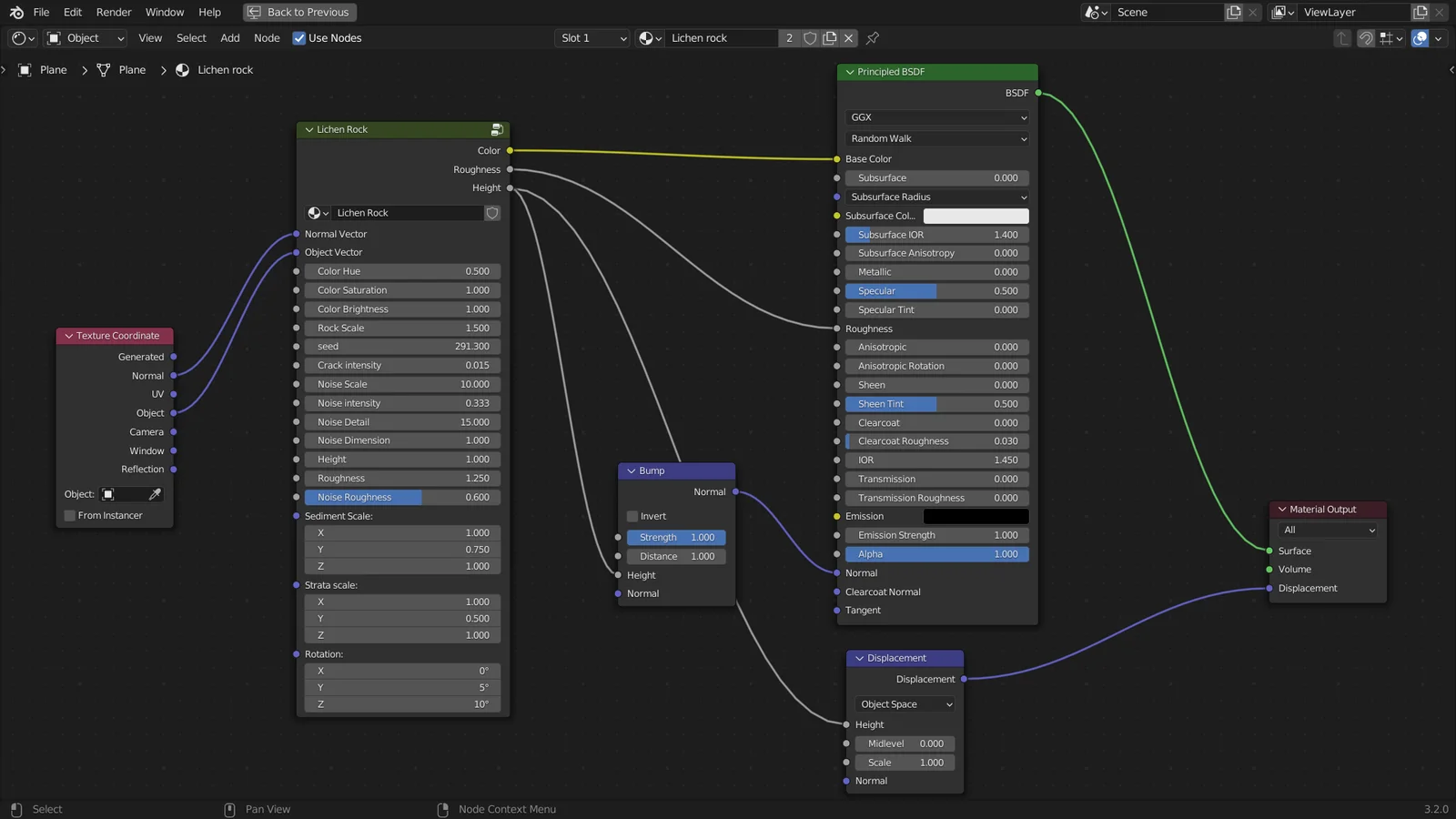
A customizable procedural material for generating lichen on rock surfaces. The node group allows users to adjust parameters and create customized variations of the texture directly within Blender.
A customizable procedural material for generating lichen on rock surfaces. The node group allows users to adjust parameters and create customized variations of the texture directly within Blender.