Particle Node Groups

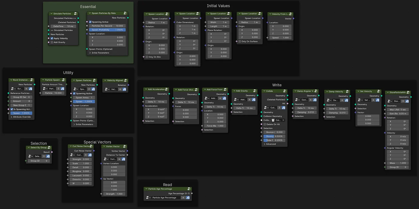
This product provides a collection of Geometry Node groups designed to simplify custom particle simulations in Blender. The core node setups manage fundamental simulation tasks including particle lifetime tracking, velocity-based point movement, and spawning points at specific rates.

Additional node groups expand on these basics by introducing force calculations, basic collision functionality, air resistance, and the ability to spawn new particles from existing ones. The nodes rely on Blender's Simulation Zone and Repeat Zone infrastructure to function. The node groups are marked as assets for immediate integration into the Asset Browser and come with several example setups, including a snowing effect, to demonstrate workflow integration.