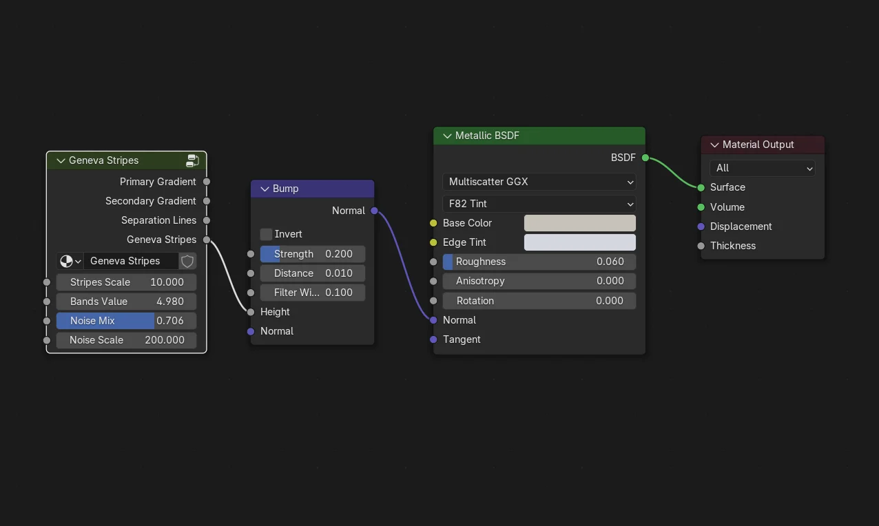
Geneva Stripes Node

This procedural shader node generates the classic Cote de Geneve pattern commonly found on high-end watch movements. The node provides parameters to adjust stripe thickness, individual line frequency within each stripe, and noise levels for added surface imperfection. It operates within the Shader Editor and is designed to connect directly into a bump node. The effect relies on standard UV mapping techniques and is fully compatible with both the Cycles and EEVEE render engines.