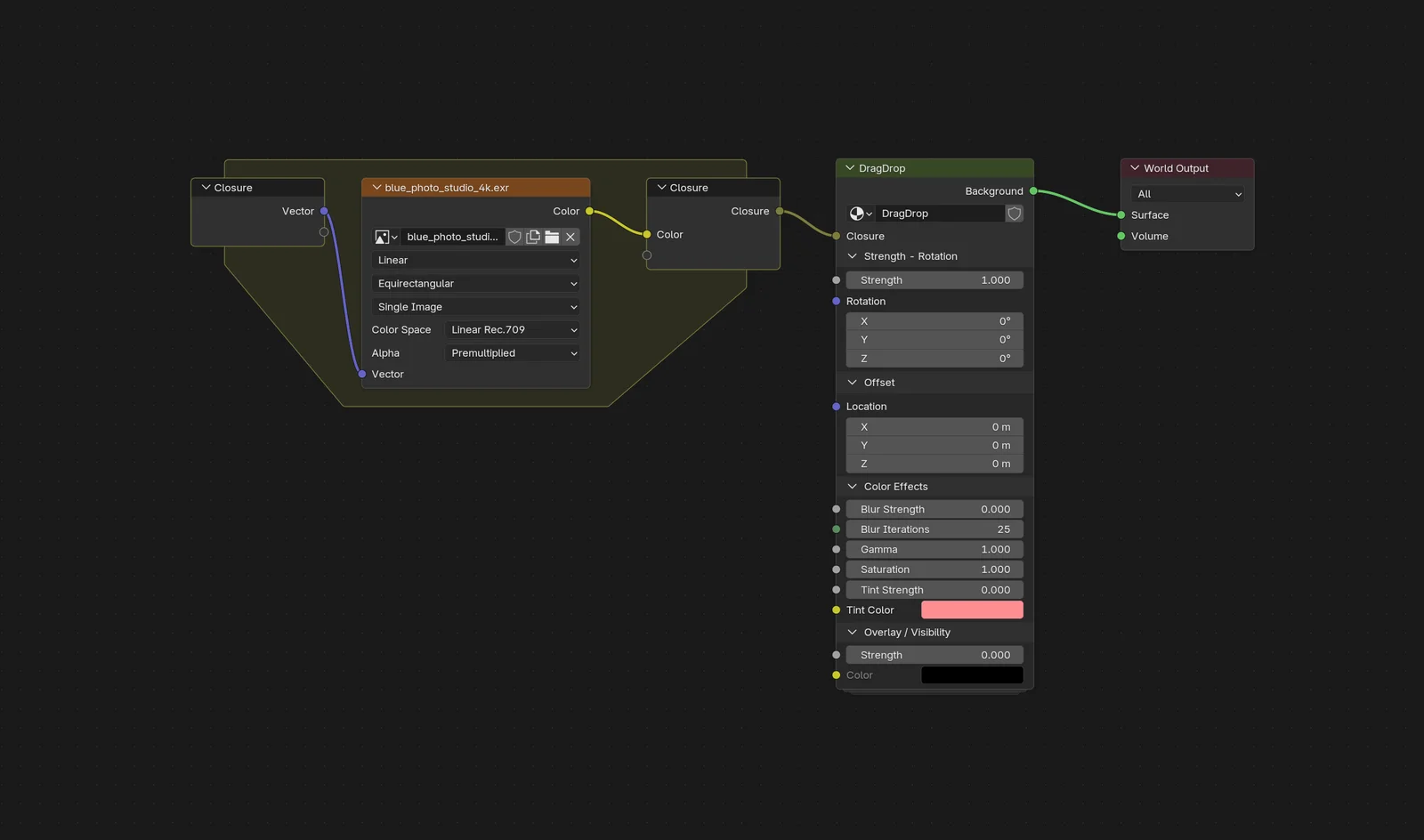
This add-on allows users to drag and drop HDRI image files directly into the Blender viewport or World Properties tab to instantly set them as the active environment lighting. It includes a custom node group that provides immediate control over the HDRI's rotation, location, and emission strength. Additional node settings allow users to adjust image blur, gamma, saturation, apply a color tint, or use a visibility overlay. The generated node setup is compatible with both Cycles and EEVEE render engines.