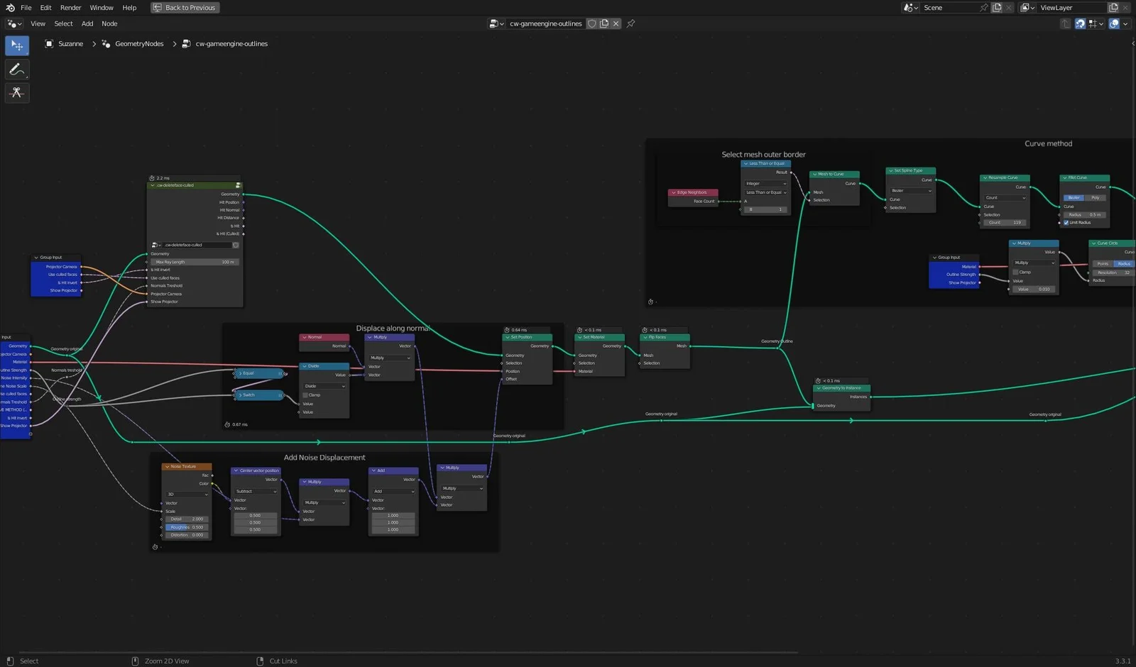
This is a Geometry Nodes setup designed to generate outlines around 3D objects. It is intended to be used as an alternative method for creating contour lines, specifically tailored for game engine workflows.
This is a Geometry Nodes setup designed to generate outlines around 3D objects. It is intended to be used as an alternative method for creating contour lines, specifically tailored for game engine workflows.