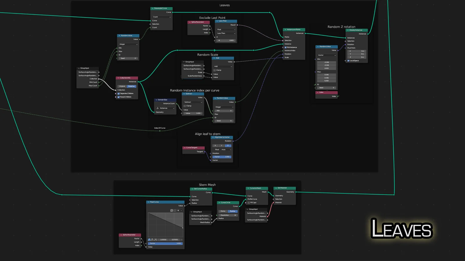
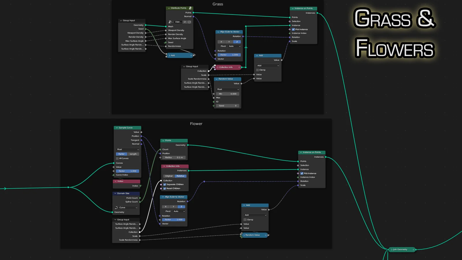
This geometry node setup populates objects with stylized grass, leaves, stems, and flowers. Foliage distribution is controlled through weight painting or by drawing directly with a curve brush. The node includes parameters to customize the density, height, and overall appearance of the vegetation. Compatible with meshes, curves, and text objects, the tool uses integrated material shaders to maintain a cohesive stylized aesthetic across the generated environment.