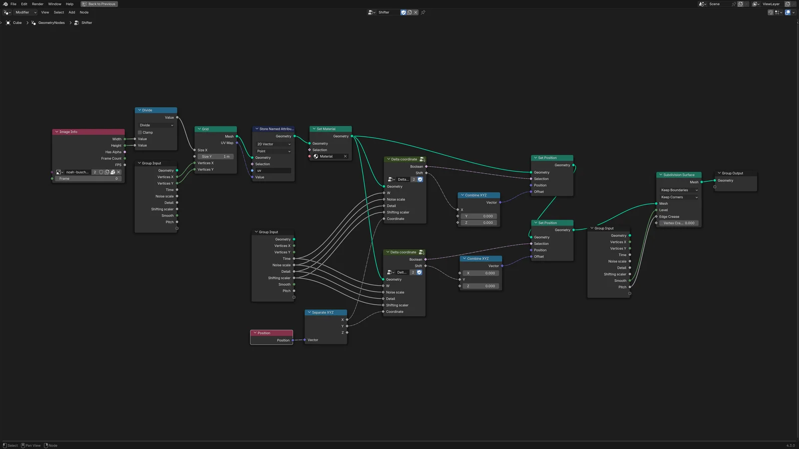
A Geometry Nodes setup that applies a procedural texture distortion effect to a simple 3D plane. It provides a straightforward method for creating artificial image warping and manipulation directly within Blender.
A Geometry Nodes setup that applies a procedural texture distortion effect to a simple 3D plane. It provides a straightforward method for creating artificial image warping and manipulation directly within Blender.