Procedural Plastic Material

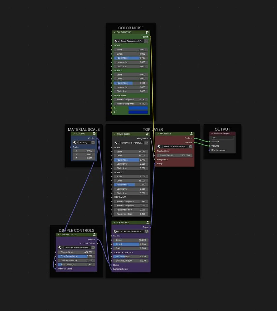
This procedural plastic material provides a customizable shader node setup for Blender. Users can adjust various surface and structural parameters to achieve specific looks, including controls for color noise, roughness noise, stippled bump dimples, and surface scratches. The shader supports a wide range of plastic densities, allowing the material to transition from fully transparent to completely solid. It utilizes volume and transparency techniques to generate realistic subsurface scattering effects.