Photogrammetry Park Rocks

This collection contains eleven photoscanned rock models from a park environment. Each rock includes both a high-poly version with about 300,000 to 600,000 triangles and a 6k texture set, as well as an auto-retopologized low-poly version with 3,000 to 6,000 triangles and a 4k texture set. The ground area is preserved as part of the mesh in each scan.

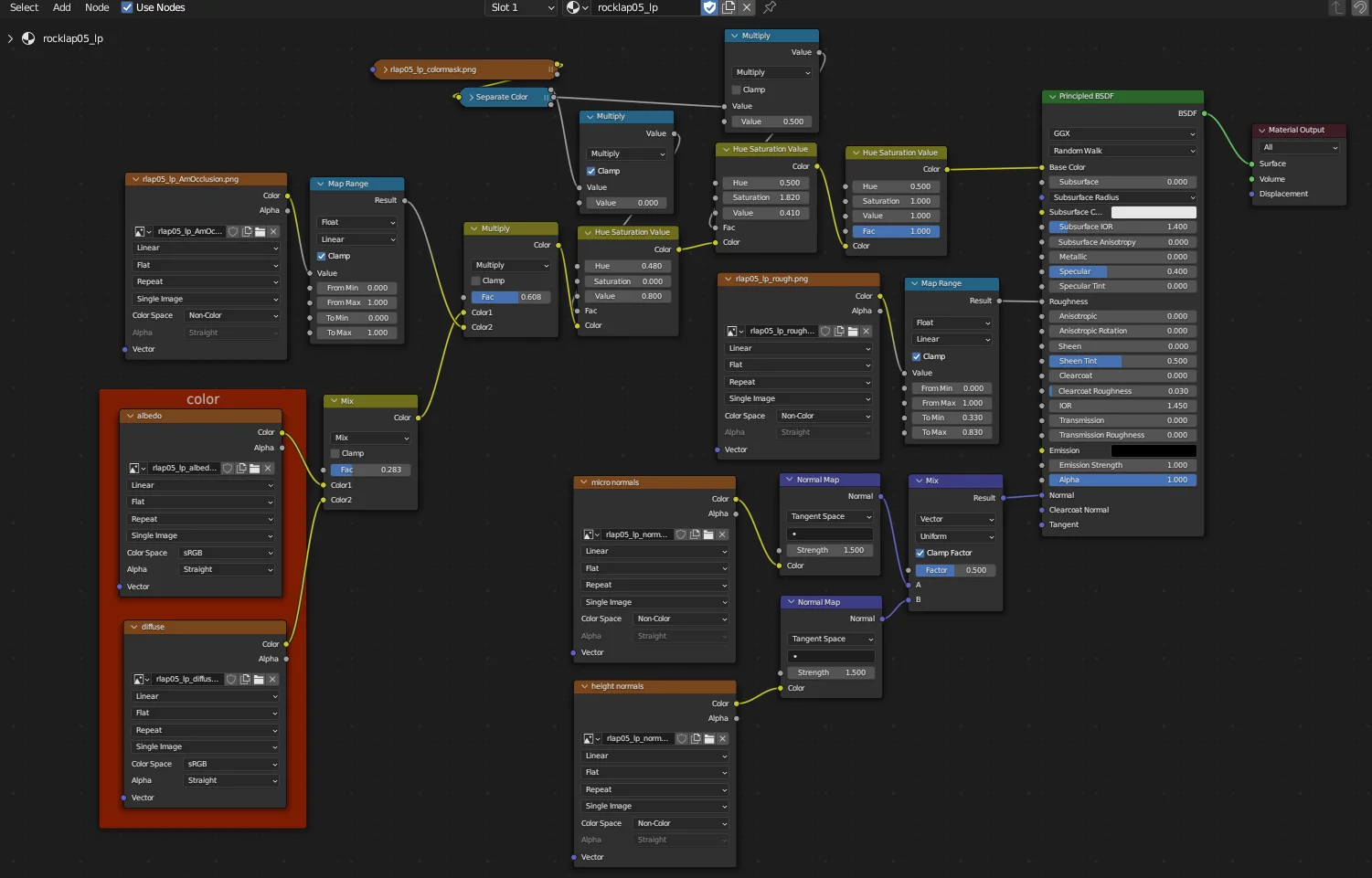
The materials feature diffuse maps acquired directly from the scans and albedo maps processed using Adobe Photoshop and Agisoft Delighter. The low-poly models include separate micro and height normals to allow for independent adjustments. Rough color masks are provided to delineate rock, dirt, and grass areas. The included Blender files have materials pre-configured, models marked as library assets, and vertex groups prepared for grass scattering.