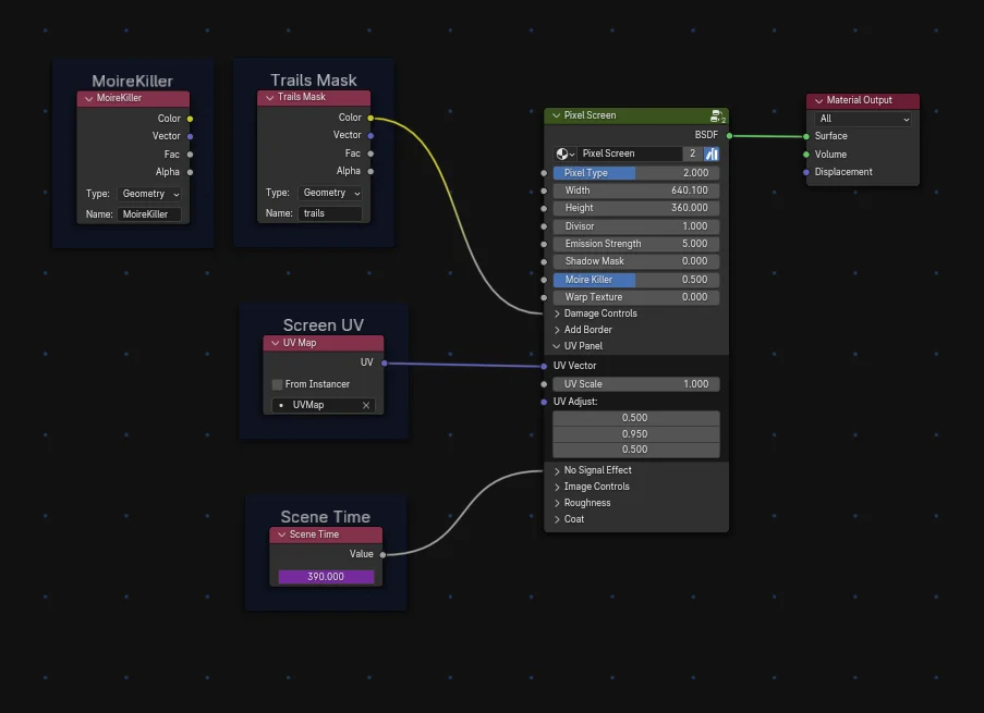
This procedural shader simulates the pixel grids and visual artifacts of various electronic displays. It includes four distinct pixel patterns representing standard CRT televisions, LCD panels, PC CRT monitors, and OLED screens. The shader generates the screen image entirely through emission, allowing it to function as an active light source in your renders.
The material provides extensive controls for recreating vintage hardware and damaged media effects. Setup options include shadow masks, CRT screen curvature simulation, and procedural VHS tape distortion. Additional features include a procedural "no signal" static generator and a Geometry Nodes-driven trail mask for replicating screen burn-in. Integrated image tuning parameters and physical clear coat settings allow for precise control over the screen's visual output and glass surface reflections.
