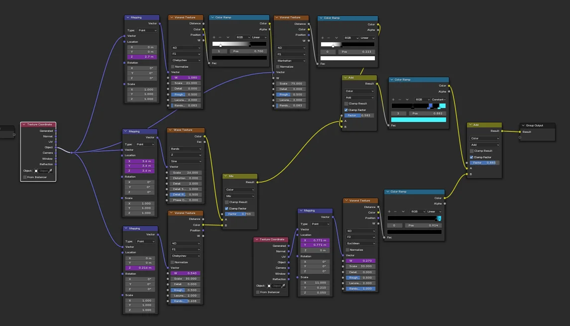
A Blender shader node group that creates a glitchy reveal transition effect, inspired by the visual style of TRON. The transition animation is driven by an empty object referenced within the node group. The file comes pre-marked as an asset, allowing it to be placed directly into a designated asset folder and accessed through the Blender Asset Browser.
