Everyday Geometry Node Assets

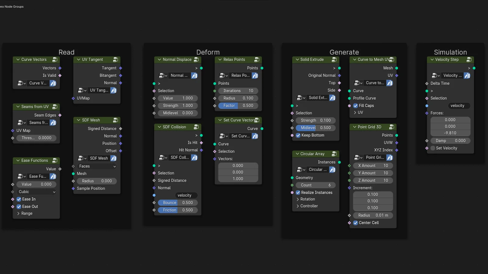
A collection of utility node groups designed to simplify common tasks in Blender's Geometry Nodes. The assortment includes tools for geometry manipulation, such as a circular array generator, solid extrusion, and simple normal displacement. It also features simulation-focused nodes like velocity stepping and signed distance field (SDF) collision responses. Additional utilities cover UV mapping operations, point relaxation, and mathematical easing functions for procedural animation. These assets can be integrated into the Blender asset browser for quick search and reuse across projects.