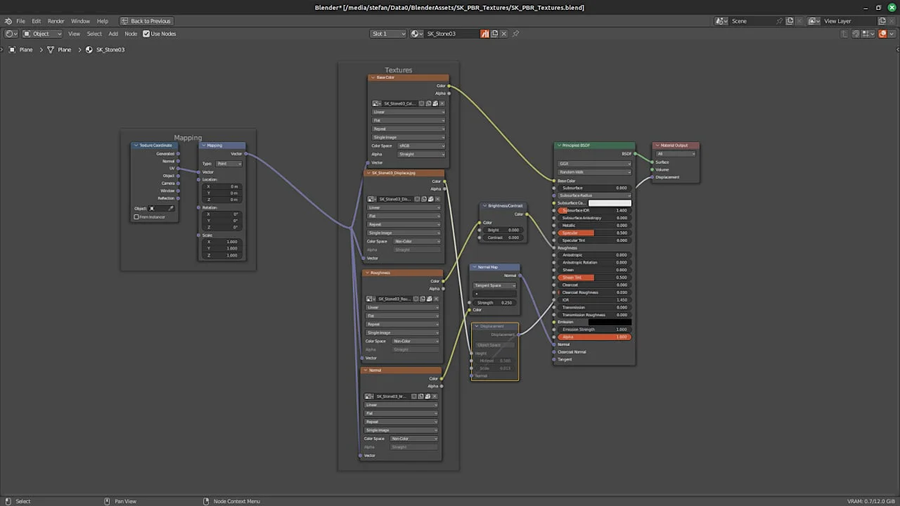
This collection provides 24 seamless PBR textures focused on hard surface materials. Each texture is supplied at 4K resolution (4096 by 4096 pixels) and comes pre-configured for the Blender Asset Browser, allowing materials to be applied directly to objects using a drag-and-drop workflow.
