Multiplex Nodes

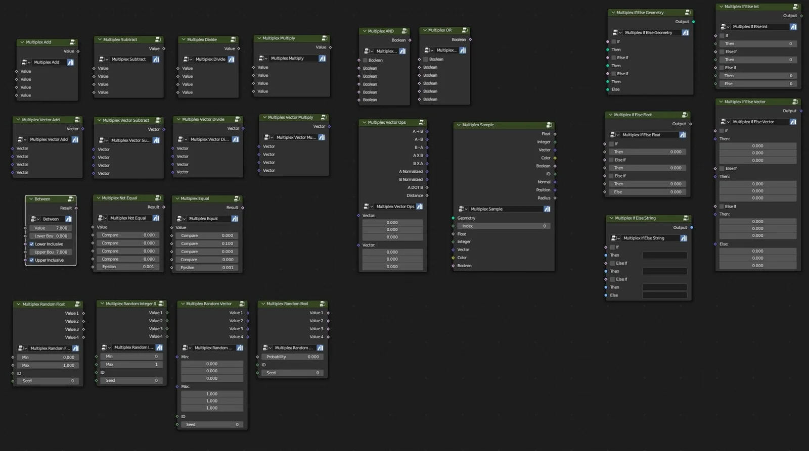
This collection provides a set of utility nodes for Geometry Nodes designed to reduce the need for long chains of standard math and logic nodes. It includes multiplexed add, subtract, multiply, and divide operations for both floats and vectors, accommodating up to four inputs simultaneously. Similar consolidation is applied to logical operations, offering And, Or, Equal, and Not Equal nodes that take up to six inputs.

The toolset also features several specific utility node groups. A random generation node outputs four separate float, integer, vector, or boolean values sharing the same ID but using different seeds. A sequential If/Else node allows for structured logic routing across geometry, integer, float, vector, and string data types. Additionally, the collection contains nodes for multi-sampling from a single source, checking if a value falls between two thresholds, and performing multiple vector operations in a unified node.