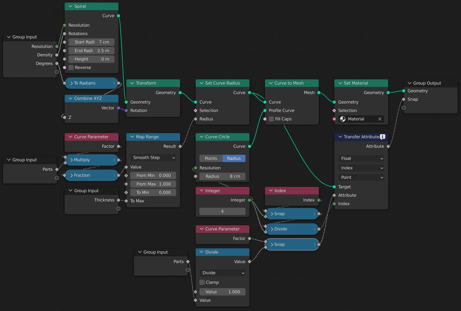
Glowing Round Trails

Glowing Round Trails is a fully procedural Geometry Nodes setup for generating luminous path effects in Blender. Originally created for the Nodevember 2021 challenge, this setup provides a modular way to build curving, brightly lit trail structures directly in the viewport.