Tree Generator

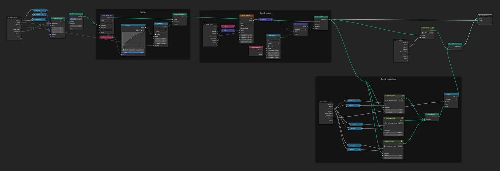
A Geometry Nodes setup for generating procedural trees in Blender. The system produces a stylized look by default, but allows users to substitute custom leaf objects and materials for more realistic results. It features a recursive structure, enabling the use of branches as secondary branches to create increasingly detailed and complex tree models.