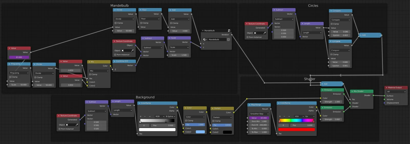
Fractal Material

A fully procedural Mandelbulb cross-section material designed for Blender's Shader Editor. The fractal shader is applied to a standard 3D plane and functions natively in both the Cycles and EEVEE render engines. It was originally developed as a submission for the Nodevember procedural art challenge.