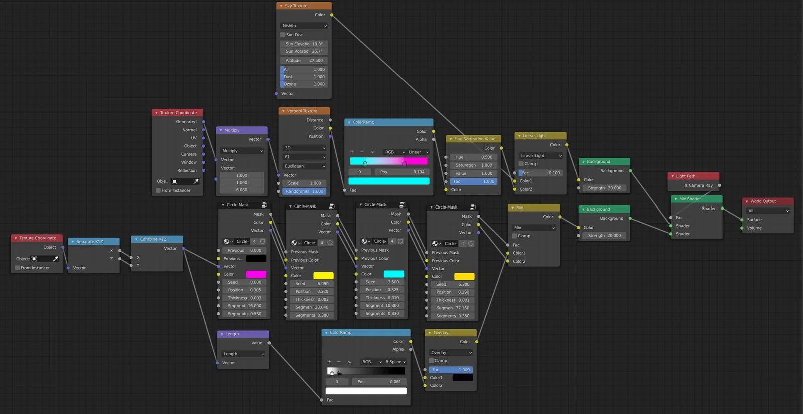
A fully procedural cyberpunk material designed for the Cycles render engine. This shader setup utilizes vector displacement nodes to generate complex, futuristic surface patterns without relying on external image textures.
A fully procedural cyberpunk material designed for the Cycles render engine. This shader setup utilizes vector displacement nodes to generate complex, futuristic surface patterns without relying on external image textures.