Curve Painter Tool

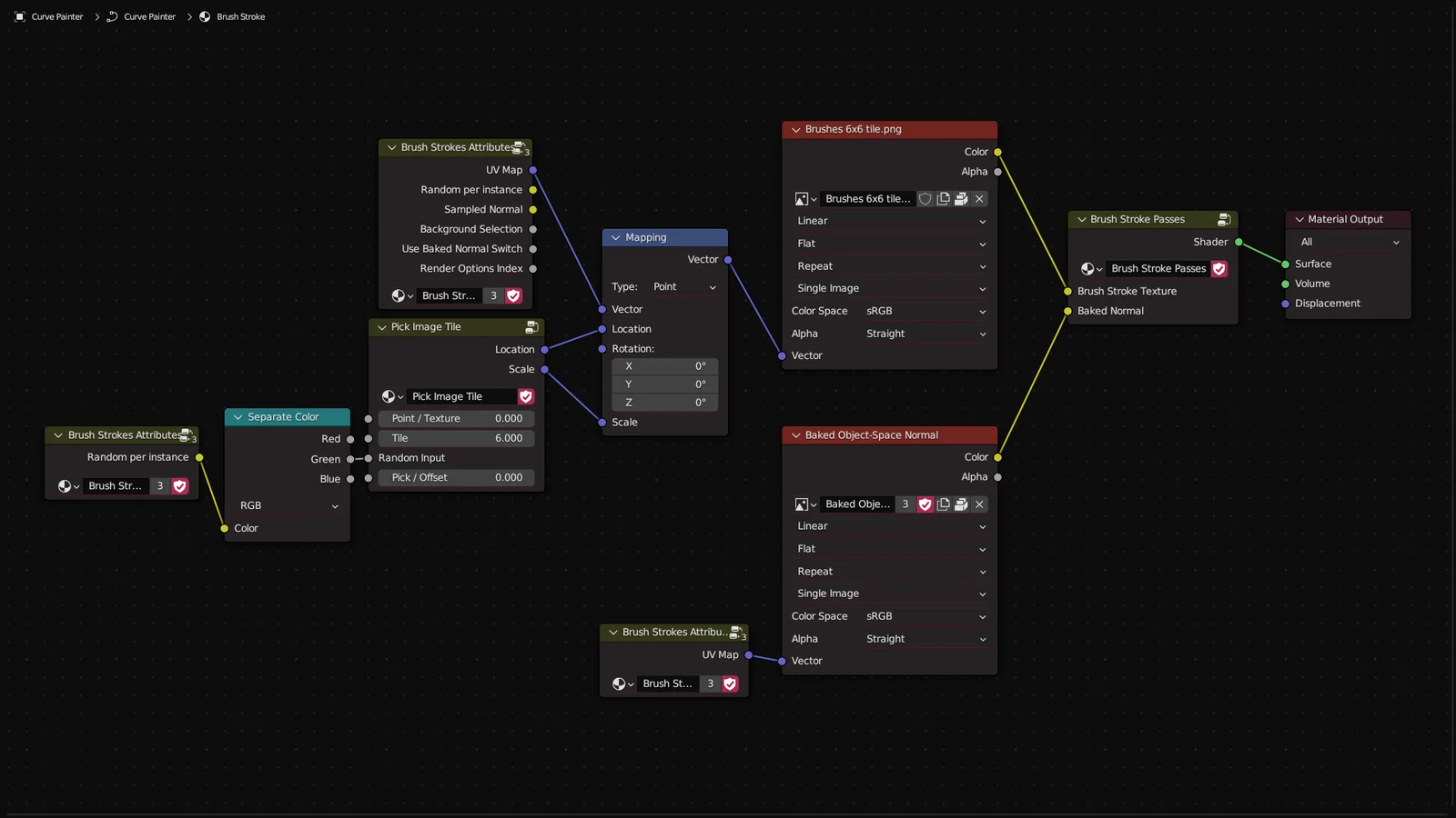
A Geometry Nodes tool that generates stylized brush strokes along curves to create painterly effects on 3D models. The setup works by projecting paths onto a target object and features an integrated material that utilizes a 6x6 4K texture atlas for realistic brush stroke appearances.

The system includes built-in support for mapping textures onto the generated strokes via a Sampled UV Map render option. Users can also integrate baked normal maps from the underlying mesh directly into the brush material nodes for consistent lighting logic. Included files feature the main tool setup and an example scene demonstrating the material, camera turnaround setup, and an applied rendering result.