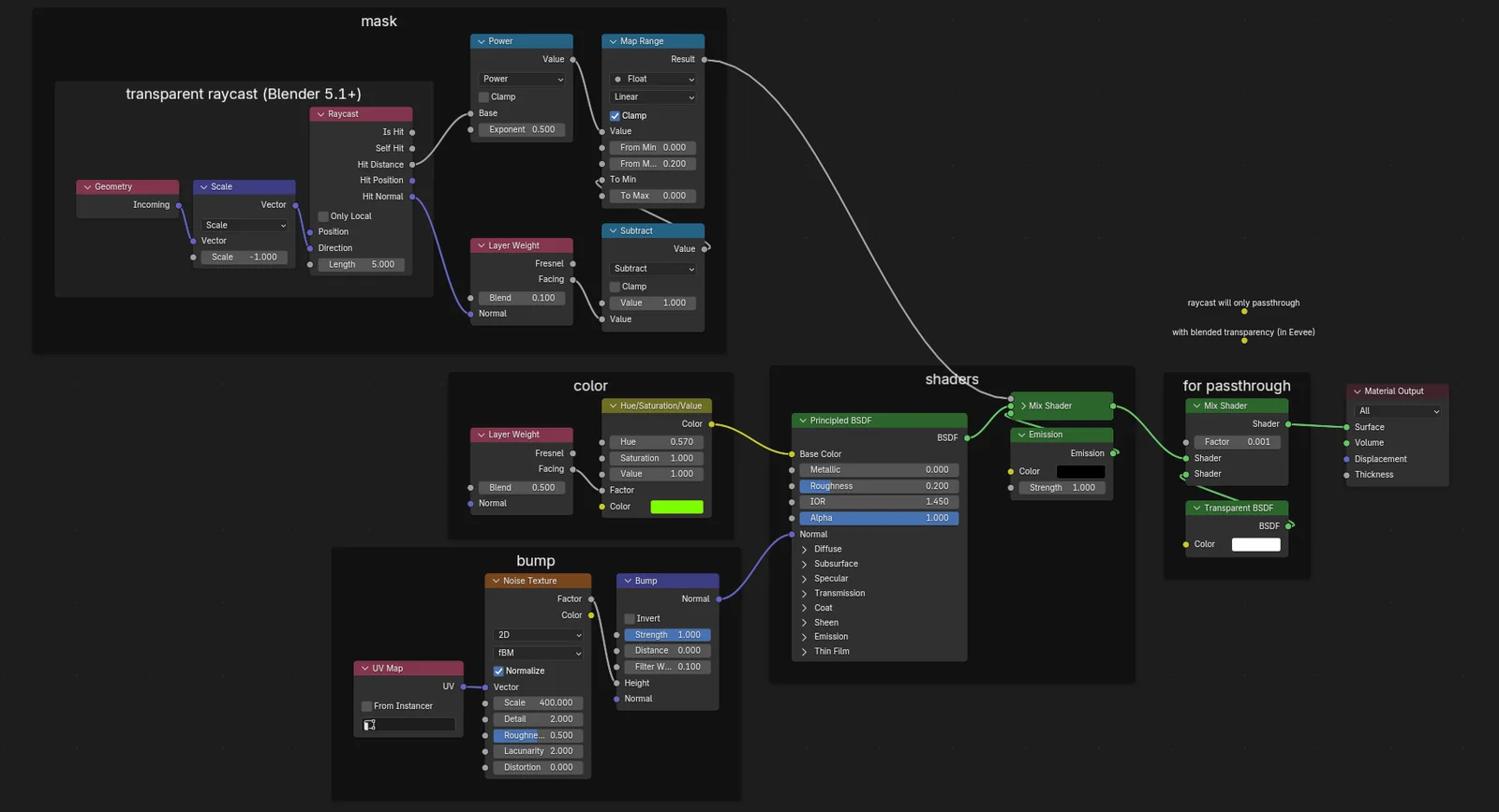
This demo project provides an art-directable x-ray material built using the Shader Editor's Raycast node. The setup uses raycast hit distance data to control the fading visibility of an underlying skeleton structure, creating an illusion of depth and translucency within the arm geometry.